SketchUp Pro 2026是 Trimble 公司推出的三维建筑设计软件,su草图大师中文版延续了其“易用性、直观性、灵活性”的设计理念,专注于为建筑、室内、景观、工程等领域提供高效的三维建模解决方案。

安装教程
1下载解压,双击程序安装

2安装

3打开软件所在位置

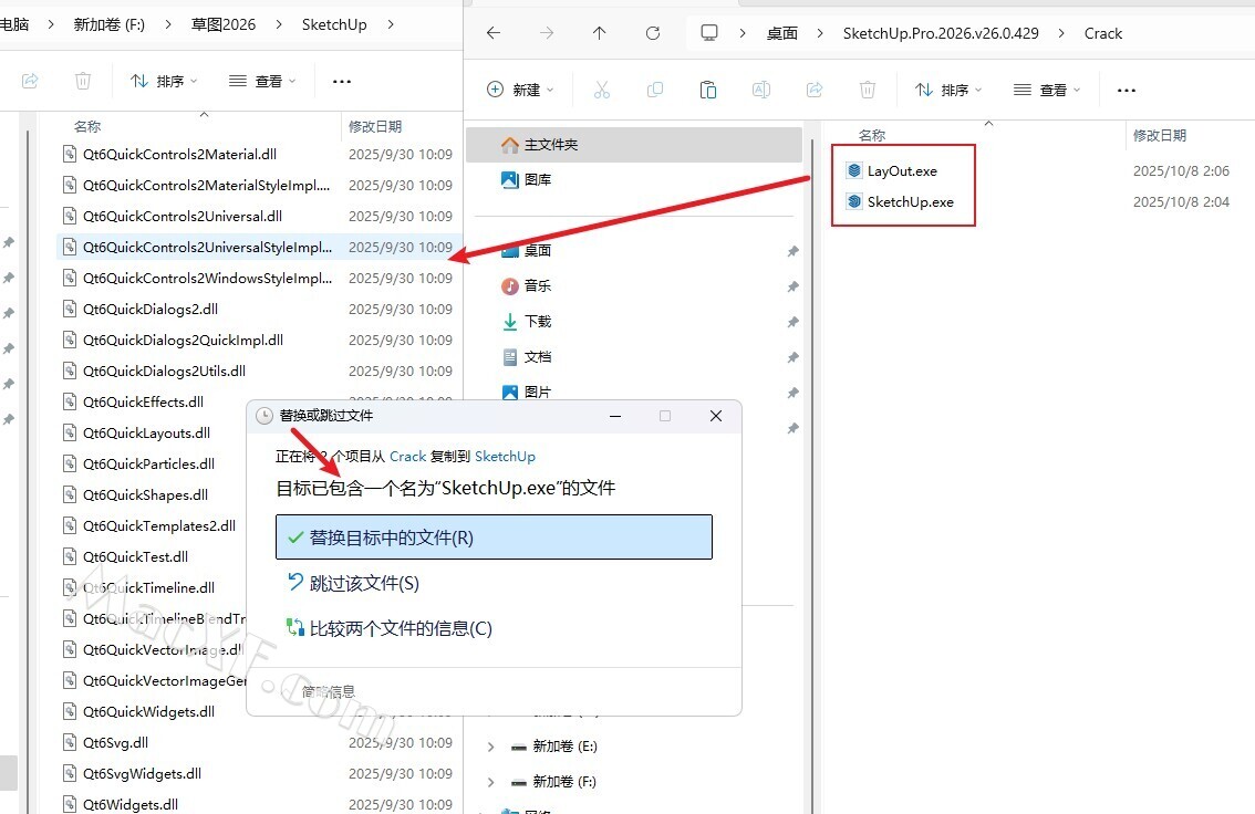
4将Crack文件夹中的破解补丁,复制到安装目录,并替换

功能特色
智能化建模工具升级
- AI辅助建模:新增AI一键生成逼真纹理功能,支持个性化材质创建,自动优化非真实材质的金属度和粗糙度,提升设计真实感。
- 动态组件3.0:支持参数化调节,用户可实时修改组件尺寸、类型和材质,并直接调用云端共享组件库。
- 实时渲染引擎:采用360度HDR/EXR图像文件,提供动态材质(多层纹理、光泽、金属质感),生成电影级渲染效果。
数据管理与协作优化
- IFC 4.0支持:扩展至180+ IFC类别,提升BIM数据导入导出精度,确保跨平台数据完整性。
- Trimble Connect深度集成:支持云端项目协作,团队成员可实时编辑、更新模型,并关联sketchup参考模型。
- 选择性导入Revit视图:用户可按需导入Revit模型的特定3D视图,保留构件数据并转换为IFC类别,简化跨软件协作流程。
用户体验与效率提升
- 界面重构:工具栏和管理器升级,支持自定义布局,导航更直观。
- 预构建实时组件:用户可快速调用参数化组件,并支持导入、重新加载和保存输出。
- 标签与场景管理:通过标签优化设计管理,支持为特定场景应用标签,提升模型组织效率。
动画与可视化创新
- 动画演练2.0:支持相机路径自定义,模拟多视角动态效果,生成视频或GIF动画。
- LayOut环境光遮蔽:提升2D图纸视觉一致性,支持逼真材质和环境光照模拟。
- 跨平台兼容性
- 格式支持扩展:新增USDZ和glTF格式导入导出,确保跨平台数据保真度。
- 插件生态系统:提供数百种专业扩展程序(如渲染器、分析工具),支持Ruby脚本自动化建模任务。
适用场景与用户价值
- 建筑设计:快速构建概念模型,生成高质量展示效果,支持与非专业人员的设计讨论。
- 室内设计:通过三维视觉呈现空间布局,减少设计与施工误差。
- 景观设计:创建精细三维模型,配合渲染工具实现真实光照和材质效果。
- 土木工程:制作基础设施项目设计方案(如道路、桥梁)的三维可视化。
- 跨领域协作:与AutoCAD、Revit、3DMAX等软件无缝协作,支持DWG、DXF、3DS等格式导入导出。
版本迭代亮点(2026版对比前代)
- AI功能深化:从纹理生成到材质优化,AI全面融入设计流程。
- BIM协作强化:IFC 4.0和Revit集成提升大型项目协作效率。
- 实时渲染升级:动态材质和HDR光照支持更逼真的设计呈现。
- 云端协作优化:Trimble Connect和云端组件库实现无缝团队工作。
下载事项
下载的软件无法打开,怎么解决。
运行软件会出现缺少xxx.dll文件缺失。
某些杀毒软件会报毒的原因?
为什么我的下载速度慢?
版权声明




